25 Erfassen von Kontaktpersonen
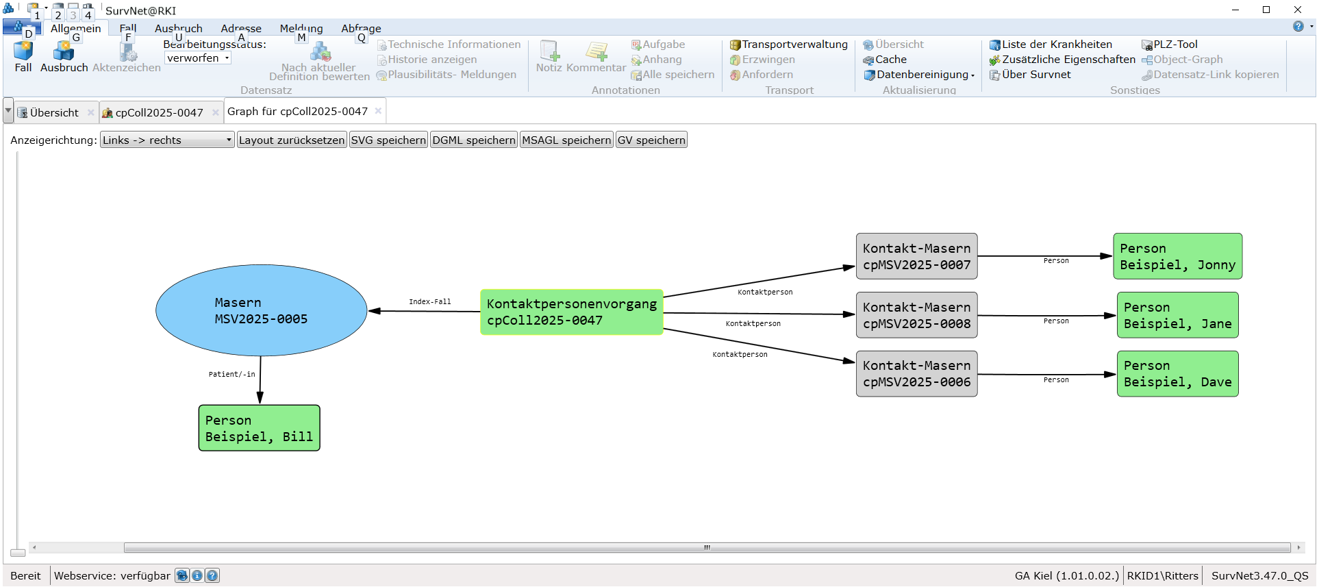
SurvNet@RKI bietet die Möglichkeit, Kontaktpersonen zu einem Ausbruchsgeschehen zu erfassen und zu verwalten, selbst wenn noch kein Indexfall identifiziert, kein Ausbruch angelegt ist. Dazu wird ein sogenannter Kontaktpersonenvorgang, eine spezielle Datensatzsammlung, generiert. Bis SurvNet v.3.9.28 handelte es sich dabei um eine Sammlung von Personen-Datensätzen. Damit zu einer Person mehrere Kontakt-Ereignisse zugeordnet und besser abgebildet werden können, wird ab SurvNet v.3.9.29 der Kontakt einer Person zu einem Infektionsgeschehen als eigenständiger Datensatztyp geführt. Der Kontaktpersonenvorgang enthält also eine Liste von Kontakten, von denen jeder mit einem Personen-Datensatz verknüpft ist (Abb. Object-Graph (Fall)Person–Fall–Kontaktpersonenvorgang–Kontakt–(Kontakt)Person).
Kontakte können für einzelne Krankheiten detaillierter beschrieben (derzeit z.B. für Masern, COVID-19, Meningokokken, Tuberkulose) und dadurch per Abfrage besser ausgewertet werden.
**
25.1 Aufbau des Kontaktpersonenvorgangs
Das Datenblatt eines Kontaktpersonenvorgangs gliedert sich in folgende Abschnitte (Fenster):
Übersicht
Annotationen
Protokoll
Allgemeines
Enthaltene Kontakte
Zusätzliche Eigenschaften (der Kontaktpersonen-Sammlung)
25.1.1 Aktenzeichen
Jeder neu angelegte Kontaktpersonenvorgang erfordert die Angabe eines Aktenzeichens (Aktenzeichen), das entweder manuell vergeben oder vom System generiert werden kann. Das Standard-Format für automatisch generierte Aktenzeichen lautet:
[Type][Year]-[AutoIncrementPerYearAndType]
z.B. cpColl2015-0003
Durch den Zähler [AutoIncrementPerYearAndType] werden Kontaktpersonenvorgänge jährlich fortlaufend nummeriert. Das Aktenzeichen kann nachträglich weiterbearbeitet, oder durch ein neues,
automatisch generiertes Aktenzeichen ersetzt werden (6.2.2).
25.1.2 Zeitraum
Um die Dauer der Kontaktpersonen-Nachverfolgung zu dokumentieren können die Felder
Begonnen am und
Beendet am
ausgefüllt werden. Die Angabe des Zeitraums ist u.a. relevant für die statistische Auswertung der erfassten Kontaktpersonen nach Jahr.
25.1.3 Index-Fall
Um die Kontakte-Sammlung durch den Bezug zu einem Index-Fall zu beschreiben, wählen Sie hier
den entsprechenden Fall aus, oder legen Sie einen neuen Fall
an.
25.1.4 Bezug auf Ausbruch
Falls bereits ersichtlich, wählen Sie hier
den Ausbruch, zu dem Sie Kontakte erfassen wollen aus, oder legen Sie einen neuen Ausbruch
an. Lassen Sie das Feld frei, falls ein Ausbruchsgeschehen noch nicht evident ist.
25.1.5 Bezug auf Einrichtung
Sofern ein Bezug zu einer bereits in der Datenbank vorhandenen Einrichtung (Krankenhaus, Kindergarten, etc.) offensichtlich ist, wählen Sie hier
die Einrichtung aus, oder legen Sie eine neue Einrichtung
an.
25.1.6
Enthaltene Kontakte
Die Liste der enthaltenen Kontakte zeigt zu jedem Kontakt die Angaben bzgl.
Aktenzeichen des Kontaktes
Aktenzeichen der Kontaktperson
Bezeichnung
Vorname
Nachname
Geburtsdatum
Geschlecht
Erster Kontakt
Letzter Kontakt
Absonderung mit Dauer
Tätigkeitsverbot mit Dauer
Kontaktumfeld
Reiserückkehrer
Impfanzahl; Letzte Impfung am; Impfstoff
25.2 Anlegen eines Kontaktpersonenvorgangs
Wenn Sie Kontakte zu einem Index-Fall erfassen wollen:
Öffnen Sie das Fall-Datenblatt (siehe 3.2) des Index-Falles
Am Ende des Abschnitts Epidemiologische Informationen betätigen Sie unterhalb des Feldes ‚Kontaktpersonenvorgänge’ die Schaltfläche
Neu.
Es öffnet sich der neue Kontaktpersonenvorgang. Der Index-Fall ist bereits eingetragen.
Wenn Sie den Index-Fall (noch) nicht kennen, oder Kontakte zu einem Ausbruch oder einer Einrichtung sammeln wollen:
- Öffnen Sie über den SurvNet-Button
das Startmenü und wählen Sie >
Neu.
alternativ:
Wählen Sie in der Schnellzugriffsleiste die Schaltfläche
Neuer Datensatz
oder:
Tastenkombination Strg+N**.
Es erscheint das Fenster Neuer Datensatz.
- Wählen Sie nach der Auswahl des Typs Datensatzsammlungen die Kategorie Kontaktpersonenvorgang aus (durch Doppelklick oder < ok >).
25.3 Kontakte zufügen
betätigen sie die Schaltfläche
Kontakt zu einer neuen Person erstellenSofern der Kontaktpersonenvorgang (noch) keinen Index-Fall hat, erscheint ein Dialog, der nach der Kategorie des Kontaktes fragt. Ist ein Indexfall im Kontaktpersonenvorgang hinter-legt, wird diese entsprechend der Kategorie des Index ausgewählt.
Ist die Person zum Kontakt bereits in Ihrer Datenbank erfasst,
- betätigen Sie die Schaltfläche
Kontakt zu einer vorhandenen Person erstellen.
Es erscheint der Dialog ‚Suchen: Person’
- Geben Sie die Suchkriterien ein und wählen Sie nach erfolgreicher Suche die gesuchte Person aus
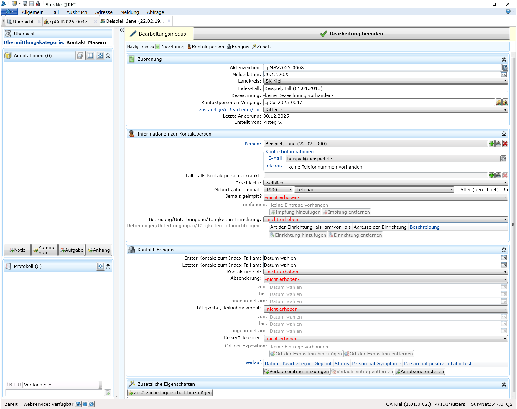
Im Abschnitt Informationen nur Kontaktperson werden, analog zur Fall-Bearbeitung, Geburtsjahr und -Monat sowie Geschlecht aus dem verknüpften Personen-Datenblatt in den Kontakt übernommen. Namen, E-Mail und Telefon der Person werden, sofern im Personen-Datenblatt vorhanden, ebenfalls angezeigt (Abb. Das Kontakt-Datenblatt (Kontakt-Masern)):
25.4 Aufbau des Kontakt-Datenblattes
Übersicht
Annotationen
Protokoll
Zuordnung
Informationen zur Kontaktperson
Kontakt-Ereignis
Zusätzliche Eigenschaften (für den Kontakt)
Je nach Krankheit, zu der ein Kontakt erfolgte, sind verschiedene Informationen für die Kontaktpersonen-Nachverfolgung relevant. Daher wird zwischen den folgenden Kontakt-Kategorien unterschieden:
Allgemeiner Kontakt
COVID-19-Kontakt
Masern-Kontakt
Meningokokken-Kontakt
Tuberkulose-Kontakt
Wurde der Kontaktpersonenvorgang mit Bezug zu einem COVID-19-, Masern-, Meningokokken-, oder Tuberkulose-Fall als Index-Fall angelegt, so wird einem zugefügten Kontakt die entsprechende Kategorie automatisch zugeordnet (Abb. Das Kontakt-Datenblatt (Kontakt-Masern) rotes Rechteck).
25.4.1 Aktenzeichen
Jeder neu angelegte Kontakt erfordert die Angabe eines Aktenzeichens (Aktenzeichen), das entweder manuell vergeben oder vom System generiert werden kann. Das Standard-Format für automatisch generierte Aktenzeichen lautet:
[Type][Year]-[AutoIncrementPerYearAndType]
z.B. cpMSV2020-0003
Durch den Zähler [AutoIncrementPerYearAndType] werden Kontakte jährlich fortlaufend nach Kontaktkategorie nummeriert. Das Aktenzeichen kann nachträglich weiter bearbeitet, oder durch ein neues,
automatisch generiertes Aktenzeichen ersetzt werden (6.2.2).
25.4.2 Meldedatum, Landkreis
Als Meldedatum wird standardmäßig das aktuelle Datum bei Anlegen des Kontaktes eingesetzt. Als Landkreis wird der in den SurvNet-Optionen (6.2.1) an Position 1 voreingestellte Landkreis eingetragen. Beide Angaben können nachträglich überarbeitet werden.
25.4.3 Index-Fall
Der Bezug zu einem Index-Fall wird hier durch die Anzeige des Aktenzeichens kenntlich gemacht. Die Verknüpfung wird automatisch erzeugt, wenn im Kontaktpersonenvorgang ein Index-Fall eingetragen ist.
25.4.4 Informationen zur Kontaktperson
Hier werden die Informationen zur Kontaktperson angezeigt, sofern der Kontakt mit einer Personen-Adresse verknüpft ist.
Um dem Kontakt mit einer (Kontakt)Person zu personalisieren,
betätigen sie im Abschnitt die Schaltfläche
Verknüpfung zu neuem Datensatz und tragen Sie im Adress-Datenblatt die Personeninformationen ein.
oderwählen Sie über
Verknüpfung zu vorhandenem Datensatz eine bereits in der Datenbank vorhandene Personenadresse aus.
Im Kontakt-Datenblatt werden im Abschnitt Informationen zur Kontaktperson die Kontaktdaten sowie die Angaben zu Geburtsjahr/-monat, Geschlecht aus dem Personen-Datenblatt übernommen.
Im verknüpften Kontaktpersonenvorgang werden die Angaben zur Kontaktperson sichtbar.
Speichern Sie den Kontaktpersonenvorgang.
Mit dem Kontaktpersonenvorgang werden auch alle aufgenommenen Kontakte gespeichert.
25.4.5 Kontakt-Ereignis
Im diesem Abschnitt des Kontakt-Datenblattes (Abb. Das Kontakt-Datenblatt (Kontakt-Masern)) können Zeitraum, Umfeld und Kategorie des Kontaktes spezifiziert werden. Falls die Absonderung und/oder ein Tätigkeitsverbot angeordnet wurden, kann der Zeitraum eingetragen werden. Für den Masern-Kontakt lassen sich zusätzlich noch Impfangaben zur Kontaktperson dokumentieren. Eine Verlaufsliste bietet die Möglichkeit, geplante und durchgeführte Kontaktaufnahmen, Tests und Symptome festzuhalten.
25.5 Übersicht über Kontaktpersonen und zugehörige Aufgaben
Um den Überblick über die Vielzahl von Kontaktpersonen und den zu ihnen geplanten Aktionen (Anrufe, Tests) zu behalten empfiehlt sich ein regelmäßiger Blick auf die eigens zu diesem Zweck angelegten Standardabfragen (4.5). Insbesondere für die Bearbeitung von Tuberkulose- und COVID-19-Kontaktpersonen gibt es hier eine Reihe von Listenabfragen (4.5.2).
25.6 Import von Kontaktpersonen
Um die Aufnahme von mehreren Personen in einen Kontaktpersonenvorgang zu beschleunigen, besteht die Möglichkeit, diese in eine Importvorlage (xlsx-Datei) einzupflegen und über die Importfunktion in einen Kontaktpersonenvorgang zu importieren. Näheres unter 3.7.8
25.7 Anschreiben an Kontaktperson/en
Um alle Personen, die mit ihrem Kontakt Teil eines Kontaktpersonenvorgangs geworden sind, anzuschreiben, wurde bisher die Serienbrief-Funktionalität vom MS Word verwendet. Das Anschreiben wurde über eine Annotation (Dokument) am Kontaktpersonenvorgang und nicht in jeder Empfängeradresse dokumentiert.
Um den Versand eines Massenanschreibens zu erleichtern und den Inhalt des Anschreibens für jeden Empfänger direkt nachvollziehbar zu dokumentieren, besteht die Möglichkeit,ein Anschreiben für jede Kontaktperson erzeugen zu lassen (Abb. 3.9.7). In diesem Fall wird das Anschreiben als Annotation an den Kontakt-Datensatz angefügt und kann von dort aus, ohne Umweg über den Kontaktpersonenvorgang, geöffnet werden.
25.8 Eine Kontaktperson wird zum Fall
Stellt sich heraus, dass eine Kontaktperson tatsächlich erkrankt ist (zum Fall wurde), genügt ein
- Klick auf die Schaltfläche
neben dem Feld Fall, falls Kontaktperson erkrankt im Abschnitt Informationen zur Kontaktperson des Kontakt-Datenblattes.
Damit wird ein zur Übermittlungskategorie des Kontaktes passender Fall angelegt, in dem bereits die Angaben zur Fall-Person übernommen wurden. Handelt es sich bei der Übermittlungskategorie des Kontaktes um einen Allgemeinen Kontakt, erscheint zuvor die Frage nach der Übermittlungskategorie des Falles, der angelegt werden soll.
Wurde bereits ein Fall zur Person auf anderem Wege erzeugt (z.B. durch Bearbeitung einer eingegangenen Meldung) muss der Fall über die Schaltfläche nicht erneut hinzugefügt werden-