21  Fallverwaltung

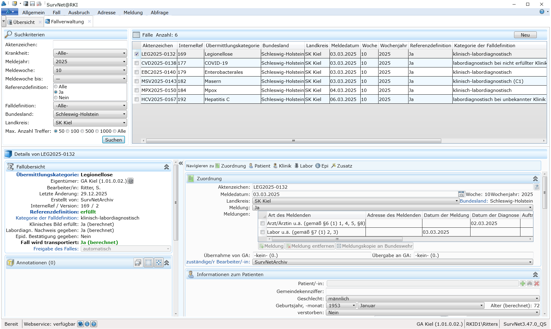
Die Fallverwaltung ermöglicht einen schnellen, gezielten Zugriff auf aktive (nicht verworfene) Fälle im lokalen Datenbestand. Sie bietet diverse Filtermöglichkeiten und stellt bis zu 1.000 der zuletzt angelegten/importierten Fälle, die den gewählten Suchkriterien entsprechen, in einer Liste dar. Aus der Fallverwaltung heraus können neue Fälle angelegt und einzelne Fälle zur Anzeige von Detailinformationen ausgewählt werden.

21.1 Aufbau der Fallverwaltung

Die Fallverwaltung gliedert sich in folgende Abschnitte:

  • funnel Filter

  • image172 Fälle

  • image156 Details

Abbildung 21.1: Teilansicht Fallverwaltung bei eingeklappter Multifunktionsleiste

21.2 Fallverwaltung öffnen

Die cube_grey_view Fallverwaltung wird über die gleichnamige Schaltfläche im Startbutton Startmenü geöffnet.

21.3 Filter

Hier können Einstellungen vorgenommen werden, anhand derer Fälle nach Aktenzeichen, Krankheit, Meldejahr- und woche, Wochenjahr, Referenzdefinition, Falldefinition, sowie Melde-landkreis bzw. Bundesland gefiltert werden sollen.

Standardmäßig sind hier die aktuelle Meldewoche mit zugehörigem Wochenjahr sowie der Meldelandkreis bzw. das zur Einrichtung gehörige Bundesland eingetragen. Die Vor-auswahl lässt sich überschreiben oder ganz entfernen. Im Gegensatz zur Datensatzsuche ist eine Volltext-Suche in der Fallverwaltung nicht möglich.

21.4 Fälle

Dieser Abschnitt der Fallverwaltung bietet, nach Betätigung der Schaltfläche Suchen, eine Liste aller aktiven Fälle, die den im Abschnitt Filter vorgenommenen Einstellungen entsprechen. Die Anzahl der angezeigten Treffer erscheint in der Überschrift des Abschnitts. Von der Vielzahl an Variablen wird in der Fallliste nur eine beschränkte Auswahl angezeigt:

  • Aktenzeichen
  • InterneRef
  • Übermittlungskategorie
  • Bundesland
  • Landkreis
  • Meldedatum
  • Woche
  • Wochenjahr
  • Referenzdefinition erfüllt
  • Kategorie der Falldefinition
  • Eigentümer
  • Nachname
  • Vorname
  • Bearbeiter
  • GUID des Datensatzes

Die Liste lässt sich, durch Klick auf eine Spaltenüberschrift, nach deren Inhalt auf/absteigend sortieren. Nach Rechtsklick auf die Überschriftenzeile kann die Auswahl der angezeigten Variab­len bearbeitet werden. Ein Klick auf das vorangestellte Kästchen der Auswahlspalte oder in ein anderes Feld der Zeile markiert den Fall und wählt ihn zur Darstellung im Detailbereich aus. Unter Verwendung der Pfeiltasten kann man in der Fallliste nach oben/nach unten wandern.

21.5 Details

Wird nach erfolgreicher Suche ein Fall in der Trefferliste markiert, so wird dessen Fall-Datenblatt im Abschnitt Details angezeigt. In dieser Ansicht kann der Fall zwar nicht bearbeitet werden, jedoch ermöglicht die Detailansicht der Fallverwaltung eine schnelle und gezielte Durchsicht und einen raschen Vergleich ausgewählter Fälle. Soll zwecks Bearbeitung ein Fall als eigenständiges Datenblatt geöffnet werden genügt ein Doppelklick auf den Datensatz in der Ergebnsliste.

TIPP Um den Ansichtsbereich der Fallverwaltung zu vergrößern, kann die Multifunk­tionsleiste minimiert werden. Der Detailbereich lässt sich nach Klick auf die obere Begrenzung (es erscheint ↕) und Halten der linken Maustaste (oder Verwen­dung der Pfeiltaste ↑) vergrößern.